Transaksi yang memiliki nilai PPN yang berbeda antara DP dan Invoice akan mengakibatkan selisih pada perhitungan PPN. Hal inidi karnakan perhitungan SAP tidak memungkinkan perbedaan tersebut. Perhitungan yang berjalan di SAP selalu berujuk pada nilai akhir yang di Tarik di Invoice. Oleh karnanya jika user ingin melakukan manufer untuk perbedaan Tax antara DP dan Ivoice tidak bisa hanya dengan merubah Tax di Invoice, karna nantinya nilai selisih akan tetap di tagihkan pada invoice berjalan.
Contoh Pada priode penarikan DP regulasi yang digunakan untuk PPN sebesar 10% sedangkan saat penagihan sisa hutang/piutang regulasi telah berubah ke 11%. Maka hal ini bisa menyebab kan selih pada perhitungan tax perusahaan, karna baik fendor maupun customer memilih memisahkan antara tagihan yang sudah terbayar di DP dengan sisah tagihan nya..

Saat PO di tarikdengan PPN 10% maka total dari pesanan sebesar Rp. 110.000.000.-

AP DP (PPN 10%)

DP diberikan 50% dengan nilai PPN 10%

Disini AP ditarik dengan PPN 11% sehingga sisah tagihan yang seharusnya sisa Rp55.000.000.- menjadi Rp. 56.000.000.- di karnakan penambahan pajak 1%. Jadi intinya ketika pajak di naikan di invoice system tidal membaca dari nilai sisah tagihan tapi tetap dari nilai total porder. Berikut jurna yang terbentuk
AP Invoice (PPN 11%)

Dari sini kita dapat melihat nilai PPN yang ditagihkan untuk transaksi ini menjadi 11%.Akan tetapi jika user ingin tetap mengakui PPN DP tetap 10% maka bisa melakukan cara berikut ini.
1. Lakukan pelunasan senilai dengan nilai sisah tagihan disertai PPN 11% atau sebesar Rp. 55.500.000 ( Rp. 50.000.000 x 11%)

2. Dari pelunasan Tersebut akan mengakibatkan Hutang yang mengantung. Nilai mengantung tersebut adalah sisah PPN yang tidak ingin di akui pada periode trdansaksi ini, sehingga kita bisa mengkreditkan akun tersebut

Untuk Mengreditkan nilai PPN tersebut kita bisa lakuakn hal berikut ini.

Pada Paument Means untuk Account transfernya bisa di ganti menjadi PPN Masukan

Maka dari sini jurnal yang akan terbentuk akan di menutup PPN yang terbentuk dari Invoice sebelumnya

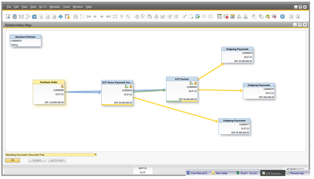
Jadi untuk keseluruhan Flow adalah sebagai berikut.
